Binary Ninja Free Download

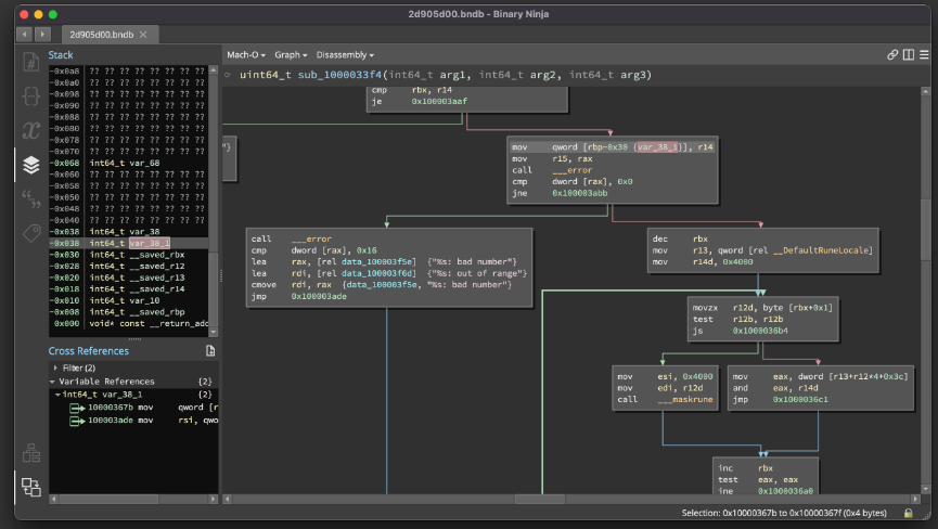
Binary Ninja is a powerful reverse engineering platform designed for software developers, researchers, and cybersecurity professionals. It offers advanced tools for analyzing, debugging, and disassembling binary files with precision. The software provides both a graphical interface and a Python API, making it suitable for users who prefer visual inspection or automated scripting.

Binary Ninja is trusted by security experts for its balance of usability, flexibility, and performance, helping them understand compiled code faster and more effectively. Karaosoft Karma Free Download

Binary Ninja Overview

Binary Ninja is built to simplify complex reverse engineering tasks. Its clean, modern interface allows users to visualize code flow, analyze functions, and identify vulnerabilities with ease. The software supports multiple architectures and platforms, making it ideal for analyzing various types of binaries.

It also features powerful analysis engines that automatically detect patterns, reconstruct control flow, and provide a human-readable decompilation of machine code. Whether you’re analyzing malware, debugging a program, or studying firmware, Binary Ninja delivers professional-level results.

Features of Binary Ninja

  • Advanced reverse engineering and disassembly tools
  • Clean, intuitive graphical user interface
  • Powerful decompiler for readable code analysis
  • Support for multiple architectures and file formats
  • Interactive data flow and control flow graphs
  • Custom scripting through Python API
  • Built-in debugger for runtime analysis
  • Batch analysis and automation capabilities
  • Frequent updates and strong community support
  • Optimized performance for large-scale projects

Technical Setup Details

  • Software Name: Binary Ninja
  • Setup Type: Offline Installer / Standalone Setup
  • Compatibility: 32-bit and 64-bit Windows
  • Application Type: Reverse Engineering and Analysis Tool
  • Developer: Vector 35

System Requirements

  • Operating System: Windows 7, 8, 10, 11
  • RAM: Minimum 2 GB (4 GB recommended)
  • Processor: Intel Dual Core or higher
  • Hard Disk Space: Minimum 500 MB free space required
  • Display: 1024×768 resolution or higher

Binary Ninja Free Download

Binary Ninja is an excellent tool for reverse engineers, developers, and cybersecurity analysts. With its advanced analysis features, scripting options, and user-friendly interface, it provides everything needed to explore and understand binary code efficiently.

Leave a Reply

Your email address will not be published.